How to assign group_ids under a group app in the Admin Portal (Franchise Set up)
This is how we link Merchants together in a 'Franchise' type set up i.e. where the businesses have different ownerships and MIDs, but they want our services to work between locations they control
1) Log into the LoyLap admin portal and search for the merchant in question.

2) Once the merchant page loads, click on Clients along the top row, this will bring you to the below page.
3) You will be inputting the Merchant ID and the subsequent access code into the fields below:
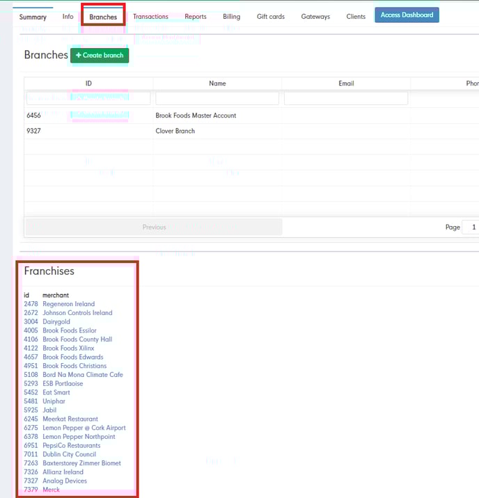
You can confirm if a Merchant ID needs to be assigned a code by checking the franchises under the Branches for a merchant group. These can be checked on the screen below:
Take the ID from the left Column and then input this into the Merchant ID field. The following box will be the code used for end users to be able to access the member section of this particular ID.
Once confirmed you can then input the ID and the code used to access this specific group, then just hit Add. An example is below:
